AI Provider Requirements
RingQ sends as linear 16-bit Pulse-Code Modulation (PCM), which is an uncompressed audio data format (often .raw or .pcm) with audio that is sampled at 16 kHz.Â
Please provide the following:
- Websocket URL to act as the receiver of AUDIO stream from RINGQ server
- Please provide the wss URL along with the port, where RINGQ will be connecting
- URL of AUDIO file (.wav) for greetings introduction, which will be played on the start of the call
- Please format the response as JSON with the action “response” and the audio URL as indicated below:
- {“action”: “response”, “audioUrl”: “https://exampleURL.com/exampleFile.wav”}
- URL of AUDIO file (.wav) for AI response, which will be played during the call
- For ending the call, please send action “end call” and the URL of the audio file trigger end call after playing the URL
- {“action”: “endCall”, “audioUrl”: “https://exampleURL.com/exampleFile.wav”}
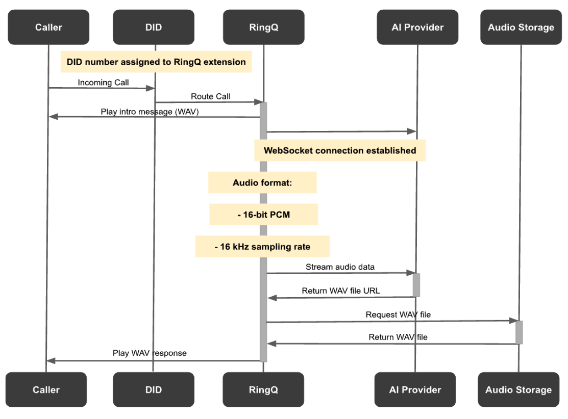
AI Provider Integration Diagram
- A DID number is assigned a RINGQ extension, directing calls to the RINGQ server.
- When a call comes in, RINGQ answers and plays an intro message (WAV format).
- Concurrently, RINGQ establishes a WebSocket connection to the external AI provider URL.
- RINGQ sends the audio stream (linear 16-bit PCM, 16 kHz sampling rate) to the AI provider.
- The AI provider processes the audio and responds via the WebSocket connection with the URL of the AUDIO file in .wav format.
- RINGQ receives the response, then retrieves the AUDIO file (.wav) format and plays it back to the caller.



